MAX11254 点击型号即可查看芯片规格书
压力传感器测量施加在单位面积上的力,如气体、液体或某一平台(如床垫)上的力。一个压力传感器作为一个传感器,并产生一个电信号的电压,对应于它所受到的力。输出电压通常在毫伏范围内非常低。为了捕获这种低电压信号,一个非常敏感和精确的器件,如MAX11254到数字转换器(ADC)是必不可少的。
MAX11254是一款6通道24位delta-sigma ADC,在工作模式下功耗仅为2.2mA,睡眠模式下功耗仅为1µa,具有卓越的性能。采样率高达64ksps,允许精确的直流测量。此外,内部可编程增益差分放大器(PGA)具有低噪声,仅为6.2nV/√赫兹并且可从1到128进行编程,这使其成为测量具有极低输出电压信号的压力传感器的理想设备。
MAX11254的输入参考噪声在50sps(0.81µVRMS)的低采样率下比在12.8ksps(10.8µVRMS)的高采样率下至少低13倍。表1显示了MAX11254数据手册中MAX11254在单周期转换模式下的噪声数据。
| 50 | 0.81 | 0.58 | 0.38 | 0.27 | 0.18 | 0.13 | 0.1 | 0.07 | 0.09 | 0.07 | 0.08 | 0.06 | 0.08 | 0.06 | 0.08 | 0.06 |
| 62.5 | 0.88 | 0.63 | 0.48 | 0.34 | 0.21 | 0.15 | 0.12 | 0.09 | 0.09 | 0.07 | 0.08 | 0.06 | 0.08 | 0.05 | 0.08 | 0.05 |
| One hundred. | 1.18 | 0.84 | 0.61 | 0.44 | 0.3 | 0.21 | 0.17 | 0.12 | 0.12 | 0.08 | 0.09 | 0.07 | 0.09 | 0.07 | 0.1 | 0.07 |
| 200 | 1.38 | 0.99 | 0.68 | 0.49 | 0.35 | 0.25 | 0.21 | 0.15 | 0.15 | 0.1 | 0.12 | 0.08 | 0.11 | 0.08 | 0.11 | 0.08 |
| 400 | 1.63 | 1.16 | 0.85 | 0.61 | 0.45 | 0.32 | 0.27 | 0.19 | 0.19 | 0.14 | 0.16 | 0.12 | 0.15 | 0.11 | 0.16 | 0.11 |
| 800 | 2.12 | 1.51 | 1.1 | 0.79 | 0.61 | 0.43 | 0.36 | 0.26 | 0.27 | 0.2 | 0.24 | 0.17 | 0.23 | 0.16 | 0.23 | 0.16 |
| 1000年 | 2.38 | 1.7 | 1.25 | 0.89 | 0.69 | 0.49 | 0.41 | 0.29 | 0.31 | 0.22 | 0.27 | 0.19 | 0.26 | 0.18 | 0.26 | 0.19 |
| 1600 | 3.21 | 2.29 | 1.67 | 1.19 | 0.89 | 0.64 | 0.56 | 0.4 | 0.41 | 0.29 | 0.36 | 0.26 | 0.35 | 0.25 | 0.49 | 0.35 |
| 3200 | 4.41 | 3.15 | 2.28 | 1.63 | 1.25 | 0.89 | 0.78 | 0.55 | 0.58 | 0.41 | 0.51 | 0.36 | 0.49 | 0.35 | 0.59 | 0.42 |
| 4000 | 5.18 | 3.7 | 2.68 | 1.91 | 1.48 | 1.06 | 0.91 | 0.65 | 0.69 | 0.49 | 0.6 | 0.43 | 0.58 | 0.41 | 0.83 | 0.59 |
| 6400 | 7.34 | 5.24 | 3.83 | 2.73 | 2.08 | 1.48 | 1.29 | 0.92 | 0.98 | 0.7 | 0.86 | 0.61 | 0.81 | 0.58 | 1.16 | 0.83 |
| 12800 | 10.8 | 7.74 | 5.59 | 3.99 | 3.01 | 2.15 | 1.85 | 1.32 | 1.37 | 0.98 | 1.23 | 0.88 | 1.17 | 0.83 | 1.16 | 0.83 |
表1中,LP为低功耗模式,LN为低噪声模式。在低噪声模式下,器件消耗大约比低噪声模式下少1mA。然而,在LN模式下,该器件针对低噪声性能进行了优化,其输入参考噪声电压通常比低功耗模式低40%。
从表1的噪声数据可以看出,采样率越低,输入参考噪声越低,意味着信噪比(SNR)和信噪加失真(SINAD)值越高。因此,根据下式,在低采样率下,有效比特数(ENOB)更高:

对MAX11254的动态性能进行了评估。图1到图4显示了采样率高达64ksps的单周期和连续模式的ENOB值。

图1所示、在单周期转换模式下,MAX11254直接和增益时的ENOB值范围从1到128,采样率高达1ksps。

图2、在单周期转换模式下,MAX11254直接和增益时的ENOB值范围从1到128,采样率高达12.8ksps。

图3、MAX11254 ENOB值在直接和增益的连续模式下范围从1到128,采样率高达1ksps。

图4、MAX11254 ENOB值在直接和增益的连续模式下范围从1到128,采样率高达64ksps。
如图1 - 4所示的测量数据证实,在最低采样率下,22.5位的ENOB是最高的。基于这些测量数据,为了更准确地捕获来自压力传感器的低输出电压,最好以较低的采样率执行。原因是噪声与频率的关系主要是平坦的。因此,降低采样率成比例地降低了由于更窄的带宽而产生的噪声。因此,ENOB在较低的采样率下更高。此外,由于PGA的噪声低于ADC调制器的噪声,使用PGA通常比旁路或直接模式产生更高的ENOB。
图5显示了配置MPXV10GC6U作为压力传感器的MAX11254 ADC,用于测量与施加的输入压力相对应的传感器输出电压。

图5、MAX11254 ADC压力传感器连接。
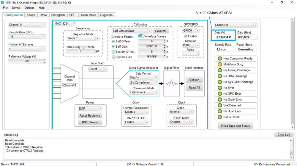
在0 PSI时,压力传感器的输出电压在精密电压表(如Agilent 34401A)上显示为19.998mV。MAX11254测量到的电压为20.034mV。当压力增加到1.35 PSI时,MAX11254从传感器捕获相应的输出电压为53.103mV。图6和图7分别说明了MAX11254EVKIT软件上测量的电压与压力的关系以及捕获的数据。

图6、压力传感器传递函数。

图7、MAX11254输出电压为0 PSI。